Abschlussarbeit
Bayernweite KI-basierte Totholzkartierung auf Einzelbaumebene mit OpenData

Details
- Extern/e Autor:in
- Kilian Sperber
- Extern/e Betreuer:in
- Isabell Riesinger
- Intern/e Betreuer:in
- Prof. Dr. Sebastian Briechle
- Abschluss
- Master
- Studiengang
- Geomatik
- Jahr
- 2025
- Fakultät
- Fakultät für Geoinformation
- Status
- abgeschlossen
- Themengruppe
- Photogrammetrie_Fernerkundung
- Weiteres
-
#extern
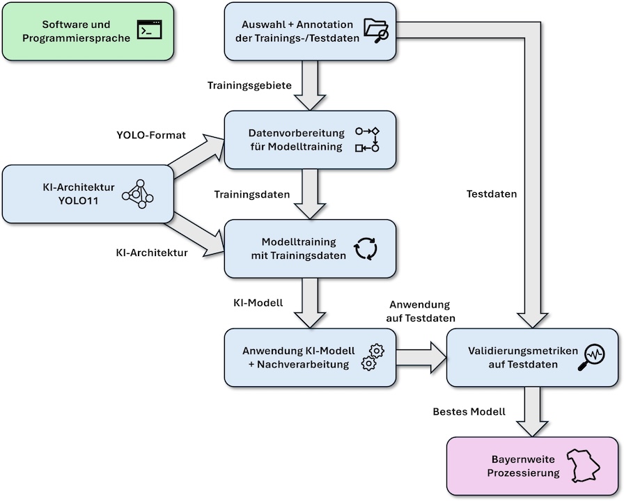
Die Erfassung und Analyse von stehendem Totholz ist ein wichtiger Bestandteil im Bereich der Waldinventur und ermöglicht weiterführende Analysen, um Rückschlüsse auf lokale und regionale Einflüsse zu ziehen. Bedingt durch die stetige Zunahme von flächendeckenden kostenfreien Geodaten und den erfolgreichen Einsatz von Künstlicher Intelligenz (KI) im Bereich der Totholzkartierung, der in zahlreichen Untersuchungen realisiert wurde, wird in dieser Studie eine bayernweite KI-basierte Totholzkartierung auf Einzelbaumebene durchgeführt (Abb. 1).
Auf Grundlage digitaler Colorinfrarot-Orthophotos mit 20 cm Bodenauflösung (Abb. 2) des Landesamtes für Digitalisierung, Breitband und Vermessung (LDBV) wird die KI-Architektur YOLO11 zur Instanzsegmentierung von Totholz angepasst und bayernweit eingesetzt. Als Trainings-, Validierungs- und Testdaten werden dabei ca. 23.000 manuell erfasste Totholzinstanzen verwendet. Um eine hohe Generalisierungsfähigkeit des KI-Modells zu erzielen, werden zahlreiche Aspekte in der Auswahl der Trainingsdaten-, Validierungs- und Testdaten berücksichtigt. Verschiedene Modellkonfigurationen werden trainiert und auf die Testgebiete angewendet, wobei auch eine Nachverarbeitung mit dem normalisierten digitalen Oberflächenmodell (nDOM) im Postprocessing umgesetzt wird. Die beste Modellkonfiguration mit einem durchschnittlichen F1-Score von 78 % wird für die bayernweite Ableitung eingesetzt. Die gesamte Fläche Bayerns (71.979 km²) wurde dabei innerhalb von 41 Stunden vollständig prozessiert (ca. 2 Sekunden pro km²).
Als Ergebnis der Arbeit liegt ein bayernweiter, objektbasierter, georeferenzierter und qualitätsgesicherter Totholzdatensatz vor (Abb. 3), der für jede Totholzinstanz die Koordinaten, den Radius, die Baumhöhe und den Aufnahmezeitpunkt enthält (Abb. 4). Der Datensatz kann für weiterführende Untersuchungen genutzt werden und Unterstützung bei forstwirtschaftlichen Fragestellungen und Entscheidungsprozessen bieten.